hello,大家好,我是生活爱好者。常常和大家说重要的数据要多做几个备份,威联通HBS3是围绕321备份原则打造的一款软件,无论是备份和是同步都非常方便,本期文章主要介绍通过HBS3 NAS如何和百度网盘备份、同步。
目录
一、使用前必读:备份、同步功具能具体介绍。
二、备份
2.1NAS备份到百度网盘
2.2网盘备份到NAS
三、同步
3.1、单向同步:NAS到网盘
3.2 、单向同步:网盘到NAS
3.3、网盘、NAS双向同步
正文
一、使用前必读:备份、同步功具能具体介绍。
首先进入APP Center 下载 HBS3备份软件。

备份和恢复功能:
备份:通过该功能可将NAS中数据备份到百度网盘中。(数据不能直接预览)
恢复:可将备份到网盘中的数据恢复到NAS。

同步功能:(同步功能实用较多)
双向同步作业:NAS和百度网盘数据同步。可以理解为NAS和百度网盘中各指定文件夹中数据一摸一样。
单向同步作业:NAS中指定文件夹数据同步到NAS中,可以理解为“备份”。
活动同步作业:百度网盘指定文件夹同步到NAS,可以理解为“下载”。

二、备份
2.1、NAS备份到百度网盘
打开HBS3,点击备份与恢复,点击立即备份→新备份作业。

然后选择NAS中要备份到百度网盘中的文件,如下图为例选择名为“图片”文件夹。

选中文件夹后点击下一步,选择百度网盘。

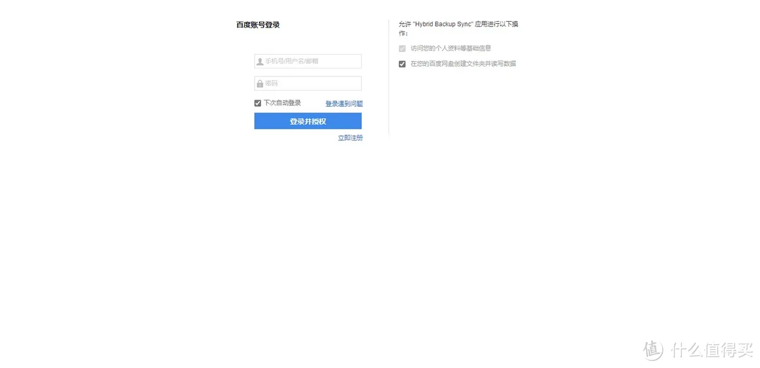
会跳转一个网页,输入我们百度网盘的账号和密码。

登录成功后,会跳出该页面,然后点击创建。

接着点击选择。

到这里没发现有文件夹,直接点击百度网盘1。

继续点击下一步。

接着进入计划选择,可根据自己的需求选择,无特殊需求,这里直接选择没有计划,立即备份。

没特殊需求,继续点击下一步。

检查无误后,点击创建。

在这里可以查看备份状态。

然后在百度网盘中找到我的应用数据,会看到QNAP_HybridBackupSync文件夹,进入该文件夹就会看到NAS中备份过来的数据。HBS 备份到网盘的的格式为 .qdff,所以备份的文件不能直接查看,如果要想查看只能通过恢复功能,将该文件恢复到NAS中再查看。

2.2网盘备份到NAS
点击备份与恢复,再点击立即恢复。

点击网盘,因为上面步骤已经登陆过网盘,这里就不需要再次输入账密,直接点击选择。

这里选择之前NAS中备份到百度网盘中的数据。如下图备份照片。

根据自己需求进行设置,此次操作选择为立即恢复。

下面步骤和上面备份步骤相似,选择下一步。

点击恢复。

三、同步
3.1、单向同步作业
是将NAS中的数据同步到到网盘中。
测试同步之前准备,在百度网盘中,打开“我的应用数据”→QNAP_HybridBackupSync 并在该文件下,创建三个新的文件夹。
文件1命名为“NAS备份到网盘数据”:用来存放NAS备份过来的数据;
文件2命名为网盘备份到NAS中的数据,想要将网盘中的数据备份到NAS,要将数据复制到该文件夹。
文件3命名为同步文件:用于百度网盘和NAS数据同步,同样,在NAS中也创建两个这样的文件夹。
注意:第一次使用 HBS和百度网盘同步 发现百度网盘发现里面是空的,默认就是空的,需要在百度网盘名为“”QNAP_HybridBackupSync“ 的文件下创建一个文件夹。
依次点击同步→单项同步作业。

点击下图百度网盘。



最后点击创建。

返回百度网盘文件中查看,同步成功。

3.2 、活动同步作业
是将网盘中的数据同步到NAS中。
操作步骤和同上,步骤就不一 一细说了,选择活动同步作业。

选择对应的文件夹。

同步成功后,网盘中名为“网盘备份到NAS”文件中数据全部同步到NAS中名为“网盘备份到NAS”文件中。
3.3、双向同步作业
操作步骤同上,选择双向同步作业,设置好对应的文件夹、计划、规则,最后点击创建。

同步成功后,分别查看NAS中和百度网盘中两个文件,里面数据一模一样。
,

